
污水監控管理系統適用于生活污水控制、樓宇污水監控等場合,管理人員可以通過手機安卓/蘋果APP、電腦網頁平臺/PC端軟件實現遠程無人值守自動管理。
方案可實現污水液位監測,聯動水泵控制,水泵工作模式設定,水泵運行過程中的數據監控,水泵自動保護,能耗檢測,本地數據查看,本地手動控制,主動報警,故障追溯分析等功能。
污水控制系統中的水泵支持定時控制,根據儲水量自動控制水泵、水閥等設備,實現自動調整液位,當設備處于斷網情況時也可以自動執行,同時當儲水液位異常或供水設備出現故障時可推送手機遠程報警,便于管理員處理突發事件。
基于4G/以太網/無線WIFI通訊方式,結合智能監控主機和水泵自動控制工藝實現對污水井、污水泵、污水池、消防泵等污水處理場合的水位自動管控,通過聚英物聯網平臺實現對水泵的遠程監控,實現無人值守,全自動化管理。

液位監測采用投入式液位傳感器+超聲波液位監測雙重測量方式,以保證測量數據的準確性,投入式液位傳感器采用壓力工作原理檢測液位數據,通過4-20ma模擬數據方式傳輸至監控柜主機;超聲波液位傳感器采用超聲波測距方式進行測量,針對污水池中雜物較多情況,測量污水液位距離水池箱頂部的距離,水池總高度減去測量距離獲取實際液位數值,傳感器通過485或4-20ma方式連接至監控柜主機。


超聲波液位傳感器安裝
水處理泵站一般包含主水泵、備用泵2個水泵,污水自動控制系統可設置多級液位自動控制主水泵和備用泵啟停,液位包含低水位,高水位,警戒水位,超高報警水位等四種。
比如0-1米的污水池,當污水液位大于0.45米是啟動主水泵,當污水液位大于0.5米警戒水位時啟動主水泵和備用泵,以控制污水液位迅速回落,當污水液位大于0.52米報警水位時,啟動報警通知管理員及時處理。


多級液位聯動設置
水泵輪換控制自動計算主水泵和備用泵得工作時間,實現水泵自動輪值和互為備用,也可實現注水泵和備用泵的交替啟停,保護水泵壽命。

雙水泵組態圖

雙水泵輪詢啟動設置

水泵輪換工作運行曲線
通過組態工藝仿真界面展示水泵的啟停狀態、電流、電壓、工作頻率等數據,通過數據曲線可隨時查詢水泵自動工作過程中的歷史數據。


工作電壓監測數據曲線
?缺相保護
通過檢測水泵A/B/C三相工作電壓數據,當任意一項電壓低于保護電壓時,水泵無法啟動,并主動報警通知工作人員;

缺相檢測設置
?超流保護
通過檢測水泵A/B/C三相工作電壓數據,當任意一項電流超過保護電流時,水泵無法啟動,并主動報警通知工作人員;

三相電流超流參數設置

限流保護動作設置
?重啟保護
水泵自動工作過程中,由于電壓不穩,啟動后瞬時電流超過預設保護電流導致正常啟動,系統通過檢測水泵啟動狀態及啟動狀態下的工作電流,實現狀態不同步時間隔2s自動重新啟動水泵,直至水泵啟動,工作電流通步。當自動重啟超過3次,仍不能正常啟動時,主動發送報警信息至管理員,及時處理異常情況。

(異常啟動監測數據)

(啟動狀態與工作電流不同步時自動重啟)

(電流小于正常工作電流檢測設定)

1#、2#泵工作電量曲線

1#、2#電量記錄表格

智能監控柜標配的8寸組態屏,工作人員可以本地查看實時監測的液位、水泵工作狀態,電壓、電流、管道壓力等數據。

工作人員可通過本地的手動控制按鈕或組態屏觸摸控制實現對水泵的啟動、停止操作。
當系統工作過程中的水位、壓力、電壓、電流、電量、啟停狀態等數據出現異常時,可通過監控平臺聲音報警提示,手機APP消息推送,微信消息通知,工作人員手機電話、短信報警等方式實現多重報警通知,方便工作人員及時處理,防止漏報造成的事故隱患。


由于現場供電等原因,按照水泵的功率參數計算保護電壓、報警電流等數據時,系統預設參數與水泵實際工作運行過程中的電壓、電流等數據仍然有一定的差異,所以水泵控制系統的初次運行過程中可能會出現預設電壓、電流等參數的異常報警。當出現水泵異常報警、異常啟動、污水溢出等故障情況時,通過聚英云平臺的數據記錄,歷史曲線等功能實現對故障情況的追溯分析,以修正改進水泵自動運行的工藝參數,確保不會出現二次同類故障。

水泵工作的監測電流數據

1.1、功能說明
?1-4個水泵(4.5kw-7.5kw)控制;
?可擴展現場聲光報警控制接口;
?投入式液位傳感器、超聲波液位傳感器、浮球液位開關等水位傳感器數據實時采集監控;
?水泵工作電壓、電流、功率、電量、頻率、啟停狀態數據實時采集監控;
?水泵限流保護;
?監控柜柜門狀態監測,防止盜開、誤開;
?4G全網通和以太網/WIFI通訊方式可選,可根據現場網絡環境選擇對應聯網方式,4G方式支持移動/聯通/電信SIM卡;
?8寸組態屏,可實現現場顯示水池液位,水泵工作電壓、電流、液位、壓力等實時數據,也可通過觸摸控制水泵啟停;
?主機內置PLC智能邏輯自控功能:
1、定時控制----年月日時分秒自定義設置時間控制,可循環;
2、輸出互鎖----自定義輸出通道與輸出通道之間的互鎖關系;
3、開關量聯動----手動開關或開關量觸發設備與控制輸出聯動;
4、模擬量自動控制----自定義模擬量上下限閾值,觸發后自動控制;
5、場景控制-----自定義完整的邏輯控制觸發條件;
6、70組規則設定----多達70組規則條件設定,滿足多種邏輯要求。
投入式液位傳感器:測量范圍:0-5米,信號輸出:4-20ma,材質為不銹鋼防腐蝕;
超聲波液位傳感器:測量范圍:0-5米,信號輸出:485,特性:防爆防腐;
壓力傳感器:測量范圍:0-1.6Mpa,輸出接口:4-20ma,材質為螺紋防腐蝕;
浮球開關:干接點輸出,304不銹鋼材質;
電量采集模塊:水泵工作電壓、電流、供電頻率、有功/無功、累積電量,電壓:AC0-500V;電流:AC0-100A;>1


聚英智慧水利監控平臺提供安卓/蘋果手機APP、電腦端監控平臺、微信監控平臺等多終端軟件,通過4G/網絡方式與智能水泵控制箱進行遠程通訊,實現水泵遠程控制,水泵工作過程中的電壓、電流、電量、頻率、水池水位、管道壓力等數據遠程采集,水泵自動運行工藝參數支持遠程修改,實時生效,脫機執行,支持APP、微信消息、電話、短信等多重方式,平臺具有數據記錄分析功能,可對水泵控制系統運行過程中的工作數據進行記錄備份,故障分析,行為追溯。
2.1、組態仿真工藝
通過組態工藝仿真界面展示水泵的運行場景,支持單泵站組態場景展示,也支持多泵站集中組態場景監控。


2.2、數據實時監控
通過手機/電腦/監控中心大屏多終端監控水泵的啟停狀態、保護狀態、電流、電壓等實時運行數據。
監測各泵站的污水池液位、管道瞬時流量,累計流量、壓力等數據。


2.3、邊緣計算
?根據液位工況,自動進行雙泵交替控制等功能。
?根據水泵工況,及時通知通知。
?系統對于重要的應用控制功能,采用邊緣計算方式。通過配置邏輯策略,在本地硬件策略引擎方式,使得可脫離于云平臺在本地自動運行。
?通過邊緣計算,采集控制終端可根據外界采集信息快速處理達到快速控制的需求。

2.4、云策略控制
?用戶可在通過手機app、電腦WEB平臺、電腦PC端軟件添制定時控制、觸發控制、邏輯控制等,用于控制、提醒、通知當前狀態。
?用戶可配置調度規則,事件規則,可快速配置自定義的自動化控制流程;
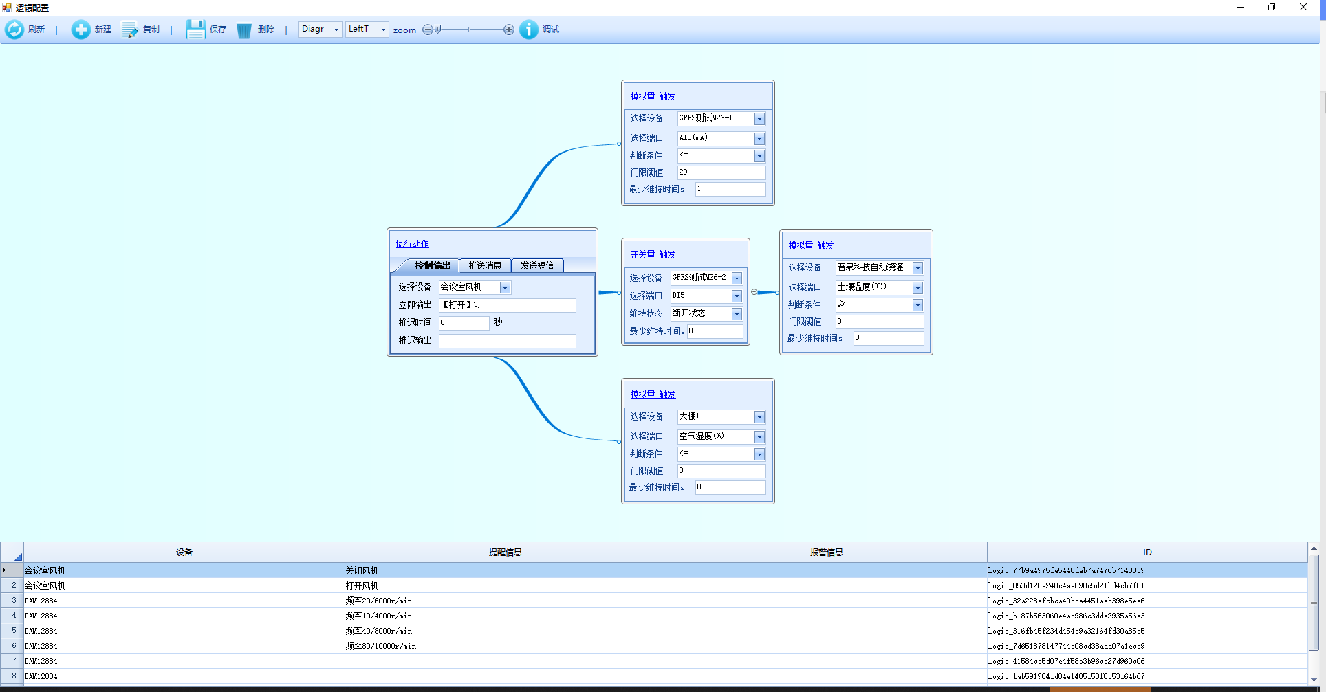
?支持跨設備水泵組之間相互聯動;



網頁平臺聯動參數設置

PC端設置跨設備之間聯動
2.5、事件主動報警
?用戶可對傳感采集信息啟用報警通知。系統可通過消息推送、微信推送、短信通知方式提醒用戶。



2.6、數據記錄分析
?用戶可對設備運行狀態、控制流程、報警事件、其它信息進行分類統計、展示以及數據下載。


2.7、賬號權限管理
針對不同的用戶,對設備擁有不同的權限:
?管理權限:設備信息管理權限、刪除設備權限、控制權限、分享權限、設備內部參數配置權限、云策略控制配置權限。
?編輯權限:設備信息管理權限。
?操作權限:對設備進行遠程控制的操作權限。
?只讀權限:查看設備的實時狀態、查看設備的歷史數據、曲線、統計報告。

2.8、GIS地圖定位
?通過GIS地圖方式對設備進行直觀的地域信息展示。
?以自動巡檢展示的方式自動顯示設備的動態信息
?支持在GIS地圖模式下,對設備進行手動預覽、操作自動跳轉等功能。

2.9、集中監控
?通過柵格布局方式集中監控多個泵站、多個水泵的實時工作運行數據、報警信息,統一展示,集中管控,清楚明了。

2.10、故障追溯分析
通過平臺的數據記錄、歷史曲線、操作記錄功能實現對水泵運行故障的分析追溯功能。


1、新中關村大廈污水監控系統
2、交溪口水壩水位監控系統
3、山東棗莊付村煤礦生產供水管理系統
4、內蒙古烏海市華通物業平溝生產供水管理系統
5、廣州市飲用水水質在線檢測系統
6、吉林極銳科技生活供水遠程管理系統
7、張家口市自來水監管系統
8、甘肅張掖市企業供水調度系統
9、內蒙古烏海市華通物業華源生產供水管理系統
10、內蒙古烏海市華通物業老石旦生產供水管理系統
11、大同同煤集團供水監控系統四期